Einleitung
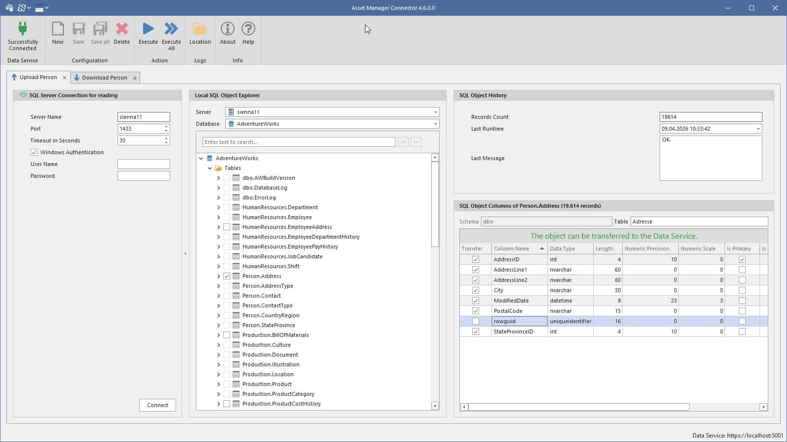
Der Asset Manager Connector und die Asset Manager Connector Console bilden gemeinsam eine Lösung, um Datenübertragungen zwischen einem SQL-Datenbestand und einem Asset-Manager-Dienst kontrolliert auszuführen.
Die wichtigsten Funktionen im Überblick:
-
Unterstützung für beide Übertragungsrichtungen:
- Upload: Daten aus einer SQL-Quelle in den Asset Manager übertragen
- Download: Daten aus dem Asset Manager in eine SQL-Zielstruktur schreiben
-
Verwaltung von mehreren getrennten Konfigurationen, damit unterschiedliche Datenbestände, Tabellen und Anwendungsfälle parallel gepflegt und unabhängig ausgeführt werden können
-
Komfortable Einrichtung von Übertragungen über eine grafische Oberfläche mit:
- frei benennbaren Konfigurationen
- Auswahl der Übertragungsrichtung
- Anbindung an SQL-Systeme
- Auswahl der relevanten Tabellen, Views und Spalten
- Speicherung und erneuter Nutzung bestehender Einstellungen
-
Möglichkeit, einzelne Konfigurationen oder alle Konfigurationen gesammelt auszuführen
-
Anzeige von Status- und Ergebnismeldungen pro Ausführung, damit man schnell erkennt, ob eine Übertragung erfolgreich war oder mit Fehlern beendet wurde
-
Unterstützung einer Service-Verbindung mit API-Key und optionalem Proxy, damit die Anbindung auch in restriktiven Netzwerkumgebungen nutzbar bleibt
-
Schutz vor fehlerhaften oder unvollständigen Eingaben durch Validierung der Konfigurationen vor dem Speichern oder Ausführen
-
Nachvollziehbarkeit durch Protokollierung der Programmläufe und Ergebnisse
-
Ergänzende Konsolenanwendung für die automatische oder unbeaufsichtigte Ausführung bereits hinterlegter Konfigurationen, etwa für geplante Aufgaben, Batch-Betrieb oder Serverprozesse
Während die grafische Anwendung vor allem für Einrichtung, Pflege und manuelle Ausführung gedacht ist, eignet sich die Konsolenanwendung für den stabilen Regelbetrieb im Hintergrund. Zusammen decken beide Projekte damit sowohl die administrative Vorbereitung als auch die operative Ausführung von Datentransfers ab.
